主题 : 试用版安装配置后,访问404怎么解决
级别: 举人
UID: 135543
积分:134 加为好友
威望: 0 精华: 0
主题:7 回复:53
注册时间:2020-08-11
在线时长:0
1#   发表于:2020-08-14 14:04:56  IP:123.10.*.*
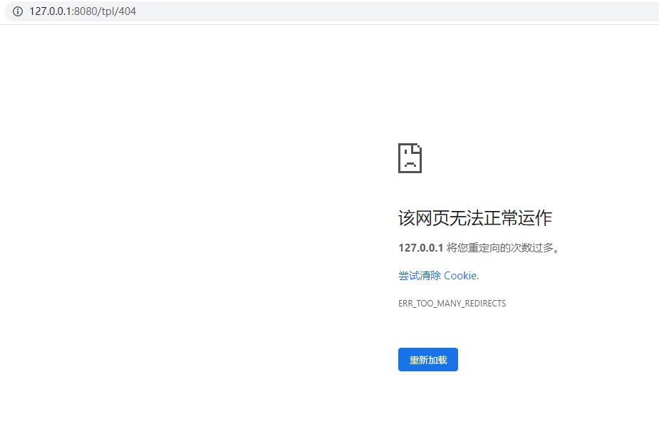
按照安装教程访问localhost:8080后提示404 localhost:8080/tpl/404
级别: 论坛管理员
UID: 122721
积分:57884 加为好友
威望: 2 精华: 1
主题:5 回复:50085
注册时间:2018-05-07
在线时长:0
2#   发表于:2020-08-14 14:08:19  IP:117.92.*.*
您项目有跑起来吗?
每天告诉自己一次,“我真的很不错”。
级别: 举人
UID: 135543
积分:134 加为好友
威望: 0 精华: 0
主题:7 回复:53
注册时间:2020-08-11
在线时长:0
3#   发表于:2020-08-14 14:11:45  IP:123.10.*.*
回复第2楼
能启动起来,就是访问不到首页,vue的代码也运行了,发现后台管理系统识别不到模板
级别: 论坛管理员
UID: 122721
积分:57884 加为好友
威望: 2 精华: 1
主题:5 回复:50085
注册时间:2018-05-07
在线时长:0
4#   发表于:2020-08-14 14:18:45  IP:117.92.*.*
您后台能进去吗!?  给我截图下模板的管理界面
每天告诉自己一次,“我真的很不错”。
级别: 举人
UID: 135543
积分:134 加为好友
威望: 0 精华: 0
主题:7 回复:53
注册时间:2020-08-11
在线时长:0
5#   发表于:2020-08-14 14:28:07  IP:123.10.*.*
回复第4楼
级别: 举人
UID: 135543
积分:134 加为好友
威望: 0 精华: 0
主题:7 回复:53
注册时间:2020-08-11
在线时长:0
6#   发表于:2020-08-14 14:28:30  IP:123.10.*.*
回复第4楼
图片能看到吗
级别: 论坛管理员
UID: 122721
积分:57884 加为好友
威望: 2 精华: 1
主题:5 回复:50085
注册时间:2018-05-07
在线时长:0
7#   发表于:2020-08-14 14:32:10  IP:117.92.*.*
没有  您是没有点击上传吧
每天告诉自己一次,“我真的很不错”。
级别: 举人
UID: 135543
积分:134 加为好友
威望: 0 精华: 0
主题:7 回复:53
注册时间:2020-08-11
在线时长:0
8#   发表于:2020-08-14 14:40:51  IP:123.10.*.*
复第7楼
级别: 论坛管理员
UID: 122721
积分:57884 加为好友
威望: 2 精华: 1
主题:5 回复:50085
注册时间:2018-05-07
在线时长:0
9#   发表于:2020-08-14 14:41:22  IP:117.92.*.*
您下载的时候就没有模板了吗?
每天告诉自己一次,“我真的很不错”。
级别: 举人
UID: 135543
积分:134 加为好友
威望: 0 精华: 0
主题:7 回复:53
注册时间:2020-08-11
在线时长:0
10#   发表于:2020-08-14 14:44:45  IP:123.10.*.*
回复第9楼
不清楚呀,我从这个论坛帖里下载的代码,配了数据库装完maven依赖就启动了
1 2 3 4 5 > >| 共5页