主题 : 新建站点预览
级别: 童生
UID: 138518
积分:32 加为好友
威望: 0 精华: 0
主题:2 回复:11
注册时间:2021-07-15
在线时长:0
1#   发表于:2021-07-15 09:59:58  IP:223.170.*.*
我新建了一个子站,想预览一下,但是访问不了,是什么问题呢
You Guilty You Died
级别: 总版主
UID: 10736
积分:149787 加为好友
威望: 212 精华: 42
主题:297 回复:127674
注册时间:2010-09-08
在线时长:90.1
2#   发表于:2021-07-15 10:04:45  IP:59.211.*.*
访问地址是什么?访问什么提示呢?
路漫漫其修远兮,吾将上下而求索!
级别: 童生
UID: 138518
积分:32 加为好友
威望: 0 精华: 0
主题:2 回复:11
注册时间:2021-07-15
在线时长:0
3#   发表于:2021-07-15 10:07:23  IP:223.170.*.*
刚刚传了图片好像没显示
You Guilty You Died
级别: 童生
UID: 138518
积分:32 加为好友
威望: 0 精华: 0
主题:2 回复:11
注册时间:2021-07-15
在线时长:0
4#   发表于:2021-07-15 10:07:51  IP:223.170.*.*
1
You Guilty You Died
级别: 童生
UID: 138518
积分:32 加为好友
威望: 0 精华: 0
主题:2 回复:11
注册时间:2021-07-15
在线时长:0
5#   发表于:2021-07-15 10:09:31  IP:223.170.*.*
我选择了插入图片怎么不显示
You Guilty You Died
级别: 总版主
UID: 10736
积分:149787 加为好友
威望: 212 精华: 42
主题:297 回复:127674
注册时间:2010-09-08
在线时长:90.1
6#   发表于:2021-07-15 10:10:27  IP:59.211.*.*
我选择了插入图片怎么不显示
预览插入在提交
路漫漫其修远兮,吾将上下而求索!
级别: 童生
UID: 138518
积分:32 加为好友
威望: 0 精华: 0
主题:2 回复:11
注册时间:2021-07-15
在线时长:0
7#   发表于:2021-07-15 10:12:34  IP:223.170.*.*
You Guilty You Died
级别: 总版主
UID: 10736
积分:149787 加为好友
威望: 212 精华: 42
主题:297 回复:127674
注册时间:2010-09-08
在线时长:90.1
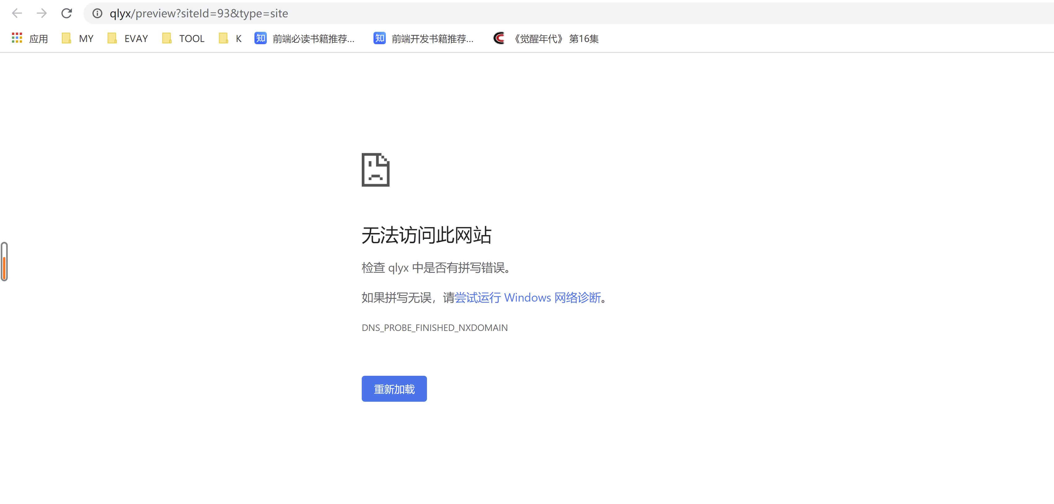
8#   发表于:2021-07-15 10:14:52  IP:59.211.*.*
[attachment]92251[/attachment][attachment]92252[/attachment]
子站不是真实域名吧
路漫漫其修远兮,吾将上下而求索!
级别: 童生
UID: 138518
积分:32 加为好友
威望: 0 精华: 0
主题:2 回复:11
注册时间:2021-07-15
在线时长:0
9#   发表于:2021-07-15 10:15:21  IP:223.170.*.*
不是
You Guilty You Died
级别: 童生
UID: 138518
积分:32 加为好友
威望: 0 精华: 0
主题:2 回复:11
注册时间:2021-07-15
在线时长:0
10#   发表于:2021-07-15 10:16:24  IP:223.170.*.*
那我怎么查看一下页面效果呢
You Guilty You Died
1 2 3 > >| 共3页