主题 : 关于*题列表里面的内容进行分类
级别: 贡士
UID: 131512
积分:427 加为好友
威望: 13 精华: 0
主题:24 回复:199
注册时间:2019-09-12
在线时长:0
1#   发表于:2019-11-12 16:22:54  IP:27.54.*.*
我知道专题的列表分页是cms_topic_page但是里面的内容呢
级别: 论坛管理员
UID: 122721
积分:57884 加为好友
威望: 2 精华: 1
主题:5 回复:50085
注册时间:2018-05-07
在线时长:0
2#   发表于:2019-11-12 16:26:16  IP:117.152.*.*
您具体是问分类  还是分页?
每天告诉自己一次,“我真的很不错”。
级别: 贡士
UID: 131512
积分:427 加为好友
威望: 13 精华: 0
主题:24 回复:199
注册时间:2019-09-12
在线时长:0
3#   发表于:2019-11-12 16:28:07  IP:27.54.*.*
回复第2楼  是这样的,别的栏目的一篇文章是可以推送至某个专题的(比如我现在有四个专题),然后每个专题下都会关联20多篇文章,这里面的文章我用一般的content_page是没用的,点击下一页就会出不存在页面
级别: 论坛管理员
UID: 122721
积分:57884 加为好友
威望: 2 精华: 1
主题:5 回复:50085
注册时间:2018-05-07
在线时长:0
4#   发表于:2019-11-12 16:31:35  IP:117.152.*.*
您分页的模板是自己做的还是我们默认的?
每天告诉自己一次,“我真的很不错”。
级别: 贡士
UID: 131512
积分:427 加为好友
威望: 13 精华: 0
主题:24 回复:199
注册时间:2019-09-12
在线时长:0
5#   发表于:2019-11-12 16:31:45  IP:27.54.*.*
回复第4楼  你们默认的
级别: 版主
UID: 121385
积分:34048 加为好友
威望: 0 精华: 0
主题:0 回复:32073
注册时间:2018-03-20
在线时长:0
6#   发表于:2019-11-12 16:34:07  IP:117.152.*.*
如何使用截图我看下吧
世间没有一种具有真正价值的东西,可以不经过艰苦辛勤劳动而能够得到的。
级别: 贡士
UID: 131512
积分:427 加为好友
威望: 13 精华: 0
主题:24 回复:199
注册时间:2019-09-12
在线时长:0
7#   发表于:2019-11-12 16:38:12  IP:27.54.*.*
回复第6楼 
级别: 贡士
UID: 131512
积分:427 加为好友
威望: 13 精华: 0
主题:24 回复:199
注册时间:2019-09-12
在线时长:0
8#   发表于:2019-11-12 16:39:28  IP:27.54.*.*
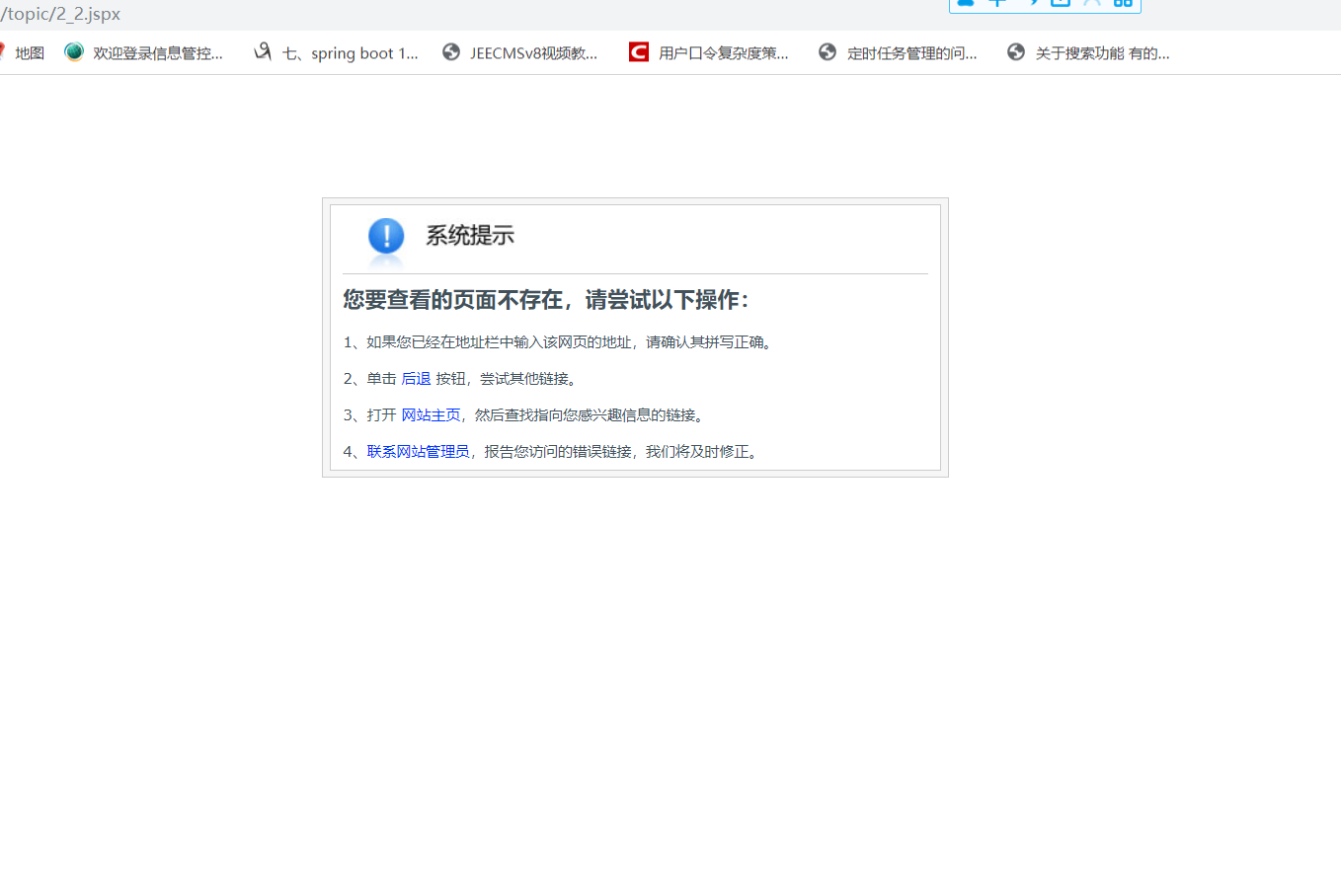
回复第6楼  第一页是可以正常显示的,点击下一页就会出错,貌似这个是不能用这个来做分页的吧
级别: 论坛管理员
UID: 122721
积分:57884 加为好友
威望: 2 精华: 1
主题:5 回复:50085
注册时间:2018-05-07
在线时长:0
9#   发表于:2019-11-12 16:41:00  IP:117.152.*.*
您看下您那边有生成过这个2_2.jspx这个页面吗?
每天告诉自己一次,“我真的很不错”。
级别: 贡士
UID: 131512
积分:427 加为好友
威望: 13 精华: 0
主题:24 回复:199
注册时间:2019-09-12
在线时长:0
10#   发表于:2019-11-12 16:46:26  IP:27.54.*.*
回复第9楼  就是没有呀  默认的topic/2.jspx就是会显示的
1 2 3 4 > >| 共4页