主题 : jeecmsx1授权版如何解决系统默认端口问题
级别: 商业授权用户
UID: 131842
积分:576 加为好友
威望: 5 精华: 0
主题:48 回复:234
注册时间:2019-10-18
在线时长:0.02
1#   发表于:2019-12-23 10:21:36  IP:121.28.*.*
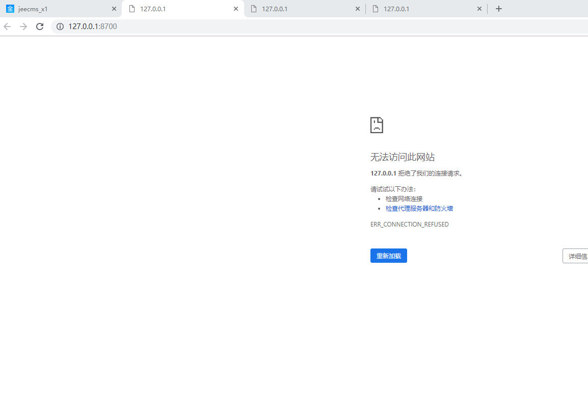
我通过部署文件ROOT启动的,然后出现如下的问题:
1.系统通过 预览和浏览,头部小电脑三个地方打开会自动默认一个端口8700,导致从后台无法直接访问前端页面;图片如下:


2.操作结果如显示的是127.0.0.1:8700;但我tomcat自己设置的端口是8080


看下这个问题如何解决。。。
级别: 论坛管理员
UID: 122721
积分:57884 加为好友
威望: 2 精华: 1
主题:5 回复:50085
注册时间:2018-05-07
在线时长:0
2#   发表于:2019-12-23 10:23:41  IP:182.238.*.*
系统配置的端口修改下  我们默认后台配置的是8700的
每天告诉自己一次,“我真的很不错”。
1 共1页