主题 : 栏目模板里面的内容是用什么判断区分游客和管理员的
级别: 版主
UID: 121385
积分:34048 加为好友
威望: 0 精华: 0
主题:0 回复:32073
注册时间:2018-03-20
在线时长:0
31#   发表于:2019-01-14 11:49:21  IP:117.115.*.*
回复第30楼您需要更高的权限浏览全部内容!<br/>以下会员组可浏览全部内容:  这个提示?
世间没有一种具有真正价值的东西,可以不经过艰苦辛勤劳动而能够得到的。
级别: 童生
UID: 127126
积分:49 加为好友
威望: 9 精华: 0
主题:9 回复:67
注册时间:2018-12-06
在线时长:0
32#   发表于:2019-01-14 11:50:18  IP:222.67.*.*
回复第31楼  是呀
级别: 童生
UID: 127126
积分:49 加为好友
威望: 9 精华: 0
主题:9 回复:67
注册时间:2018-12-06
在线时长:0
33#   发表于:2019-01-14 11:50:39  IP:222.67.*.*
回复第31楼  要这个提示出来 而不是直接跳回 首页给我
级别: 版主
UID: 121385
积分:34048 加为好友
威望: 0 精华: 0
主题:0 回复:32073
注册时间:2018-03-20
在线时长:0
34#   发表于:2019-01-14 11:52:28  IP:117.115.*.*
回复第33楼我这边看下。
世间没有一种具有真正价值的东西,可以不经过艰苦辛勤劳动而能够得到的。
级别: 童生
UID: 127126
积分:49 加为好友
威望: 9 精华: 0
主题:9 回复:67
注册时间:2018-12-06
在线时长:0
35#   发表于:2019-01-14 11:52:49  IP:222.67.*.*
回复第34楼  嗯嗯 谢谢哥哥
级别: 版主
UID: 121385
积分:34048 加为好友
威望: 0 精华: 0
主题:0 回复:32073
注册时间:2018-03-20
在线时长:0
36#   发表于:2019-01-14 11:54:29  IP:117.115.*.*
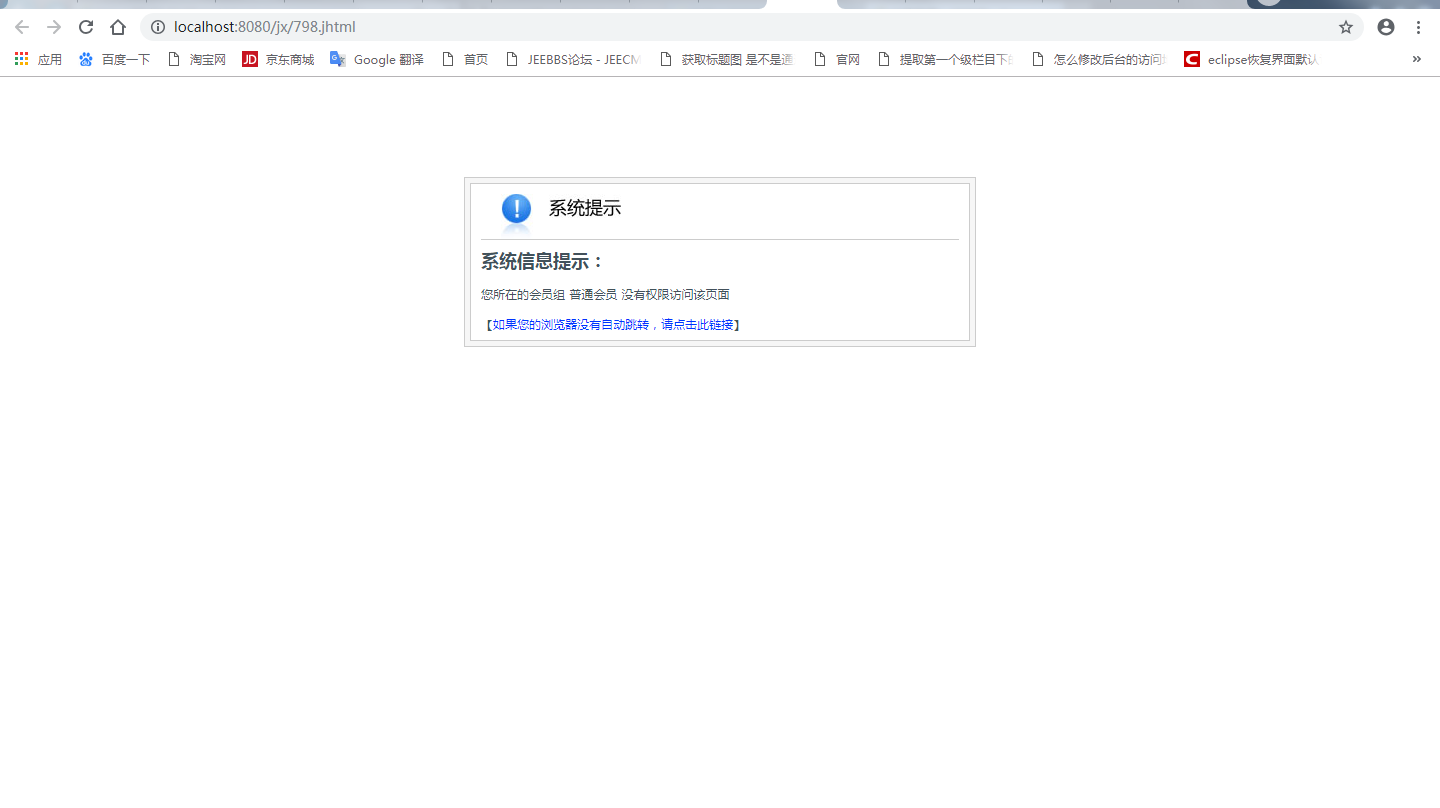
回复第35楼默认页面没有权限是这样提示的。
世间没有一种具有真正价值的东西,可以不经过艰苦辛勤劳动而能够得到的。
级别: 童生
UID: 127126
积分:49 加为好友
威望: 9 精华: 0
主题:9 回复:67
注册时间:2018-12-06
在线时长:0
37#   发表于:2019-01-14 11:56:27  IP:222.67.*.*
回复第36楼   那哪个页面有呢,我怎么弄才能出 [@text_cut s=txt! len=100  append="..."/]<br/>  
                               您需要更高的权限浏览全部内容!<br/>以下会员组可浏览全部内容:  
           [#list groups as g]  
              ${g.name!}[#if g_has_next],[/#if]  
           [/#list]          这一个呢
级别: 版主
UID: 121385
积分:34048 加为好友
威望: 0 精华: 0
主题:0 回复:32073
注册时间:2018-03-20
在线时长:0
38#   发表于:2019-01-14 11:59:56  IP:117.115.*.*
回复第37楼您那边看下我们默认的news模板试下,有这个效果的。
世间没有一种具有真正价值的东西,可以不经过艰苦辛勤劳动而能够得到的。
级别: 童生
UID: 127126
积分:49 加为好友
威望: 9 精华: 0
主题:9 回复:67
注册时间:2018-12-06
在线时长:0
39#   发表于:2019-01-14 16:27:19  IP:222.67.*.*
回复第38楼  好嘞谢谢
级别: 版主
UID: 121385
积分:34048 加为好友
威望: 0 精华: 0
主题:0 回复:32073
注册时间:2018-03-20
在线时长:0
40#   发表于:2019-01-14 16:28:01  IP:117.115.*.*
回复第39楼
世间没有一种具有真正价值的东西,可以不经过艰苦辛勤劳动而能够得到的。
|< < 1 2 3 4 共4页