主题 : 低代码平台如何使用本地的模板资源?
级别: 白丁
UID: 144451
积分:6 加为好友
威望: 0 精华: 0
主题:1 回复:439
注册时间:2024-07-22
在线时长:0.14
501#   发表于:2024-09-09 10:11:50  IP:120.76.*.*
是这一步骤
级别: 总版主
UID: 10736
积分:149787 加为好友
威望: 212 精华: 42
主题:297 回复:127674
注册时间:2010-09-08
在线时长:90.1
502#   发表于:2024-09-09 10:17:57  IP:183.221.*.*
上传智能表单的模板json 这个是json是哪儿来的?
路漫漫其修远兮,吾将上下而求索!
级别: 白丁
UID: 144451
积分:6 加为好友
威望: 0 精华: 0
主题:1 回复:439
注册时间:2024-07-22
在线时长:0.14
503#   发表于:2024-09-09 10:22:38  IP:120.76.*.*
低代码导出的啊   文档上不就是这么写的吗?
级别: 总版主
UID: 10736
积分:149787 加为好友
威望: 212 精华: 42
主题:297 回复:127674
注册时间:2010-09-08
在线时长:90.1
504#   发表于:2024-09-09 10:32:53  IP:183.221.*.*
稍等,我问问
路漫漫其修远兮,吾将上下而求索!
级别: 白丁
UID: 144451
积分:6 加为好友
威望: 0 精华: 0
主题:1 回复:439
注册时间:2024-07-22
在线时长:0.14
505#   发表于:2024-09-09 10:36:59  IP:120.76.*.*
请问   这个自定义模板可以 帮忙录一段简单的视频吗?  步骤流程什么的
级别: 总版主
UID: 10736
积分:149787 加为好友
威望: 212 精华: 42
主题:297 回复:127674
注册时间:2010-09-08
在线时长:90.1
506#   发表于:2024-09-09 10:53:29  IP:183.221.*.*
请问,为什么我在cms模板管理点击上传智能表单模板之后,上传对应的json文件,但是导出文件没有对应的vue文件呢?




是选择的模板管理里面的vue文件吗
路漫漫其修远兮,吾将上下而求索!
级别: 总版主
UID: 10736
积分:149787 加为好友
威望: 212 精华: 42
主题:297 回复:127674
注册时间:2010-09-08
在线时长:90.1
507#   发表于:2024-09-09 10:53:52  IP:183.221.*.*
路漫漫其修远兮,吾将上下而求索!
级别: 白丁
UID: 144451
积分:6 加为好友
威望: 0 精华: 0
主题:1 回复:439
注册时间:2024-07-22
在线时长:0.14
508#   发表于:2024-09-09 11:14:18  IP:120.76.*.*
是的   可以给提供一个视频吗? 视频这个问题我之前有提过,包括上次的培训,大家也有提过,   可以帮忙提供一个吗,这样效率还快点
级别: 总版主
UID: 10736
积分:149787 加为好友
威望: 212 精华: 42
主题:297 回复:127674
注册时间:2010-09-08
在线时长:90.1
509#   发表于:2024-09-09 11:39:42  IP:183.221.*.*
我问下研发,晚点提供个
路漫漫其修远兮,吾将上下而求索!
级别: 白丁
UID: 144451
积分:6 加为好友
威望: 0 精华: 0
主题:1 回复:439
注册时间:2024-07-22
在线时长:0.14
510#   发表于:2024-09-09 15:33:36  IP:120.76.*.*
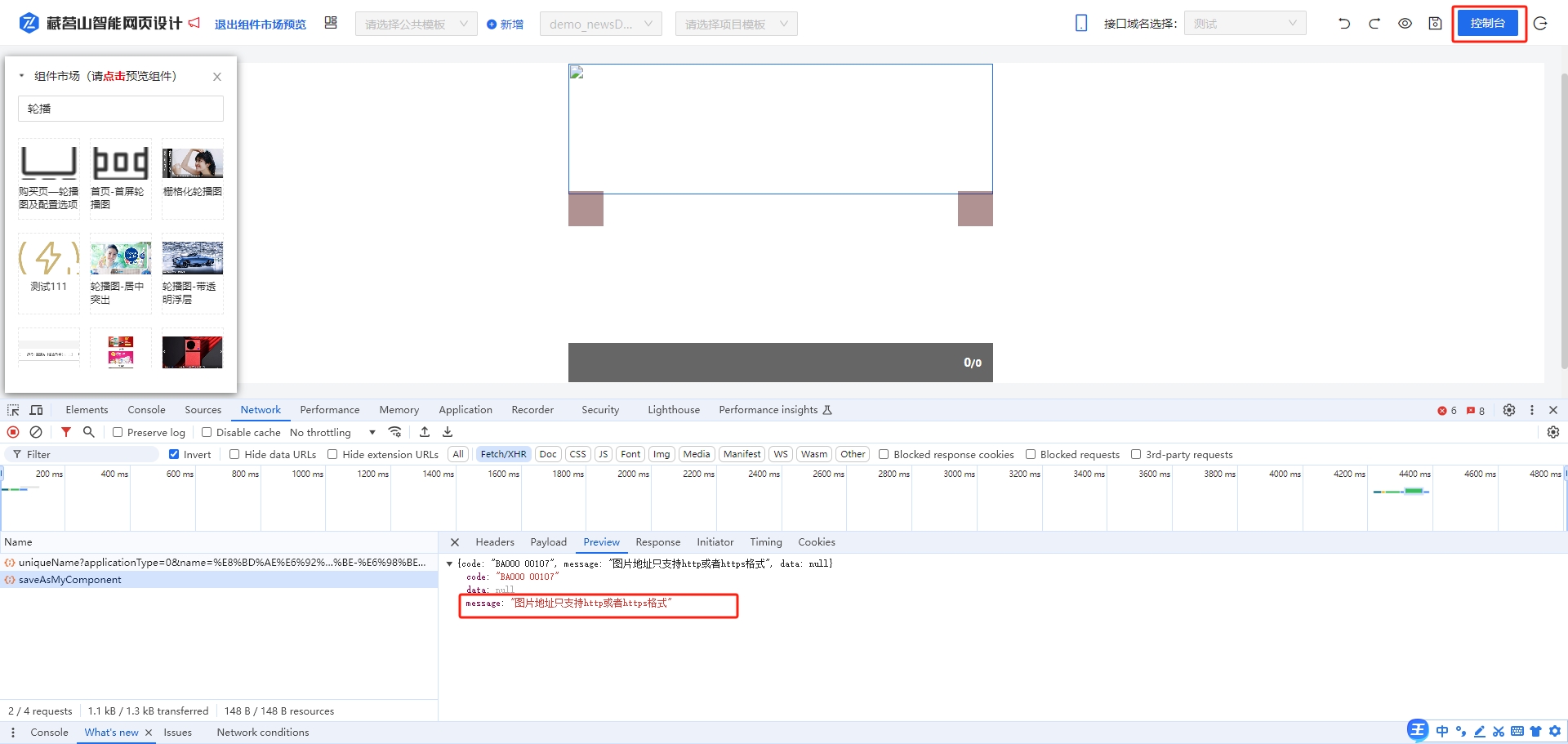
请问  我在组件市场保存   轮播图组件为什么报错呢?